Le pôle AIP s’est équipé des deux casques de réalité virtuelle Oculus Quest 2 ainsi que d’un serveur de réalité augmentée Schneider Electric.
Une application de réalité virtuelle développée sous SimLab Composer permet aux étudiants d’aller jusqu’au bout d’une « intervention virtuelle » sur la machine TELMA (plateforme pédagogique de TéléMaintenance qui simule un processus de poinçonnage/découpe répandu dans l’industrie) pour remplacer une pièce.
Cette application peut également servir pour la formation des personnels hors site en prévision d’une intervention sur site industriel ou pour la préparation des pièces de rechanges, équipements et outils nécessaires pour réaliser les différentes opérations.
Elle permet également de travailler les problématiques de mise en position, d’isostatisme, de réglage, de contrôle … à respecter avant et après un démontage/remontage. Elle peut être utilisée couplée à de la captation de mouvement afin de travailler sur l’accessibilité, l’ergonomie et la posturologie lors d’une intervention et ainsi définir les équipements adéquats.
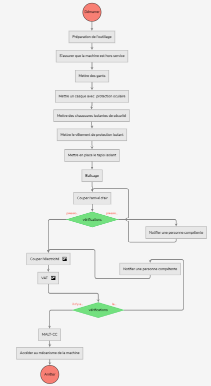
Une fois les étudiants formés aux interventions, ils peuvent intervenir physiquement sur la plateforme. Pour cela, ils sont guidés grâce à des applications de réalité augmentée développées avec EcoStruxureTM Augmented Operator Advisor (AOA) de Schneider Electric. A titre d’exemple, une procédure de consignation a été développée. Elle a pour but de guider l’utilisateur lors de la mise hors tension de la machine, en listant les étapes à suivre, depuis la sélection des EPI (Equipements de protection individuel) jusqu’à la VAT (vérification d’absence de tension).
En pratique, les étudiants peuvent créer une application pour une intervention particulière. Ils apprendront entre autres à organiser la documentation en choisissant les informations pertinentes à mettre à disposition en temps réel, quand l’opérateur en a besoin pour son travail, par la superposition de données ou d’objets virtuels sur la plateforme réelle. Son travail sera organisé selon un mode opératoire modélisé sous forme d’un logigramme. Le passage d’une étape à une autre se fera par acquittement de l’opérateur, il peut se guider soit par comparaison d’image soit en fonction de l’état d’une variable lue dans l’automate.
Le serveur hébergeant l’application de RA est installé dans le réseau Ethernet du pôle AIP, il communique avec l’automate de commande de TELMA afin de récupérer les données en temps réel et les afficher avec l’application AOA.
Les mêmes développements peuvent être réalisés sur le Système Flexible de Production où deux automates sont reliés au serveur de réalité augmentée, ou pour tout autre type d’application.
- Contact Directrice S.mart Lorraine : Muriel LOMBARD muriel.lombard@univ-lorraine.fr
- Contact plateformes, Ingénieur S.mart : Jennifer MAYO SOLIS jennifer-alejandra.mayo-solis@univ-lorraine.fr
- Demande de démonstration : Espace client - AIP-PRIMECA (univ-lorraine.fr)

